Configuration Guide Vol. 3


32.1.16 Configuring MLD in VRF [SL-L3A]

Points to note

The example below shows how to configure MLD for a VRF to run MLD on the VRF.

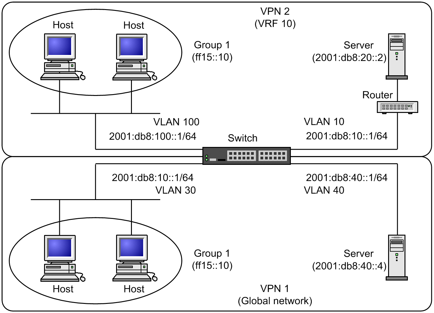
By default, MLD uses a mixed mode of versions 1 and 2. Use the ipv6 mlds configuration command to change the MLD version. The figure below shows an MLD configuration example in which VPN 2 is associated with VRF 10 and 2001:db8:100::1/64 is used as the IPv6 address of the VLAN 100 interface in VRF 10.

Figure 32-4: Sample MLD Configuration in VRF

[Figure Data]

Command examples

  1. (config)# interface vlan 100

    Configures VLAN 100.

  2. (config-if)# vrf forwarding 10

    Configures VLAN 10 in VRF 100.

  3. (config-if)# ipv6 address 2001:db8:100::1/64

    (config-if)# ipv6 enable

    Sets an IPv6 address for VLAN 100.

  4. (config-if)# ipv6 mld router

    (config-if)# exit

    Sets MLD for VLAN 100.